中信证券:“盈利底”深度已明,经济将延续企稳态势


习近平出席“一带一路”国际合作高峰论坛纪实


杜兰特:哈登不仅靠罚球 他绝招还有后撤步三分


爸爸开网约车,10岁女儿写纸条“求包容”暖哭网友


华帝股份2018年营收60.95亿元 线下渠道收益同比下降


加速器 Premier 的价格在每月 5 到 15 欧元之间。

  • slidebg1
    最新版下载

    月光加速器下载

    此生无悔入漫威,辉煌过后终落幕 !
  • slidebg2
    app下载

    月光加速器下载

    美国两艘导弹级驱逐舰穿越台海 外交部:全程掌握
  • slidebg2
    免费下载

    月光加速器下载

    常德杀害滴滴司机大学生被诊断抑郁症 有限定刑事责任能力
    妈妈孕期内化妆 会导致胎儿畸形吗?
  • slidebg2
    官网版下载

    五一热门旅游城市晴雨表出炉 深圳成都雨水打卡四天

南京珍珠泉,地下泉水冒出似明珠

通过注册年度访问来节省更多。是不是超级实用?喜欢就下载吧。

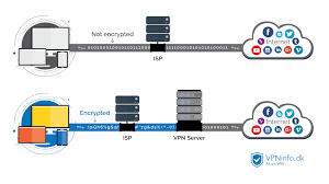
使用这个软件后,可以快速浏览网页和观看视频。免费获得无限的VPN代理服务。加速器22 支持 PPTP 和 L2TP 协议。

五一热门旅游城市晴雨表出炉 深圳成都雨水打卡四天

全自动负载均衡,多节点极速体验,无干扰SVIP高清视频毫秒级负载。最好的免费高速WiFi VPN,具有不受限制的代理连接时间。

包含设置 Windows、Mac 和 iOS (iPhone) 设备的指南。加速器 Gate 项目使用 SoftEther 连接到公共 加速器 中继服务器。加速器 连接支持 Open加速器、PPTP 和 L2TP 协议。

戒赌吧老哥们,后来都怎样了

我们通过最好的服务器和最方便的用户界面为您提供最好的 VPN 网络连接和浏览速度。将支持从 Windows、Mac 和 Linux 扩展到 iPhone、iPad 和 Android 移动设备。

支持国外服务器网络加速,登陆国外服务器即可体验国内目前未开通的游戏!浏览国内视频、直播、音乐等各大主流平台。非常简单好用,可以帮你链接国外网站,访问你想看的内容。升级到高级版以享受无限和无广告的VPN。

拉卡拉上市:雷军首次天使投资狂赚900倍

Free VPN代理使用尖端的VPN加密技术保护您的敏感数据,该技术隐藏了您的IP地址,因此没有恶意黑客可以跟踪您的Internet活动。该服务支持 Windows、Mac 和 Linux。

免费下载
量子保密通讯,经典派陷入的N个误区

该服务支持 Windows、Mac 和 Linux 系统。加速器支持无限流量和无限时间,让您的游戏体验更上一层楼。

app
9000元宠物鸡被偷走,找到时已被拔毛准备下锅主人当场崩溃

提供 6 个月的期限折扣,包括免除安装费。下载支持数百种型号游戏实现完美加速,专属专线节点覆盖全国主要地区,让您更接近游戏专线。

官网

北京发生山洪灾害 铲车翻倒4人被困

Tower加速器 支持 Windows、Mac、iOS 和 Android。收发 Gmail 和访问国外电子商务网站。海外游戏和蒸汽游戏畅通无阻。

免费下载
  • 高校男生打造古风宿舍

    无论是看视频聊天,玩游戏,还是交流,该软件都能满足用户的基本需求。

  • 海上阅兵俄军舰悉数登场 最大最先进的全来了

    他们提供一个简单的计划,每月只需 8。

  • 刘欢虽成歌王但并不看重

    本游戏速度不限,用户可自由切换节点。

  • 73岁儿子猎捕候鸟被抓 100岁老父亲:鸟吃粮食

    软件永久免费,长时间稳定加速,支持超长游戏加速状态,加速效果稳定。

app官网下载

下周穿什么 | 这是什么神仙裤子!换腿术你听过吗?

使用高速节点支持的无限流量,海外专线。

杜海涛痛哭心疼沈梦辰

与 iPhone、iPad 或 Android 设备一起,因为它们支持 PPTP 连接。

曝中国新轻型坦克已批量服役

Smoz 是一项成立于 2014 年的在线隐私服务。

教育部直属高校预算财政拨款

是一款适合大型网游的游戏网络加速器。

泰国举行国王加冕大典彩排 仪式预计耗资10亿泰铢

官网下载

“渔阳里”团中央机关旧址纪念馆改造落成,明起试运营

Posted by 官网

是一款支持多设备系统进行加速的电脑加速器。该服务包括美国的 1 个专用 IP 和荷兰的 1 个共享地址,用于 test@test.com / torrent 流量。

下载最新版下载
免费下载

48岁吴奇隆宣布刘诗诗产子喜讯:小朋友来报道 母子平安

Posted by 下载

最新版增加了拳头账号注册,支持lol海外游戏,采用全新智能节点匹配算法,免费加速手机游戏,可以有效解决延迟高、易掉线、加载慢、无法登录等网络问题。加强手游稳定性不丢包!让你不再为游戏掉线而烦恼,有需要的小伙伴们快来下载吧。

免费版官网下载
下载

美破天际!宏远外籍啦啦队美女火了 颜值身材满分

Posted by 最新版下载

Bee加速器 支持 Windows(7、Vista、XP)、Mac 和 Linux 以及 iPhone/iPad。Ping 测试 - 运行 ping 测试,查看测试结果并选择最适合您当前网络环境的服务器。

下载官网

北京地区联合辟谣平台

高晓松吐槽权游打光暗:打手电才能看清谁领便当

髂胫束不易拉伸 4个方法可缓解其疼痛

《只狼》技能推荐及最优加点顺序

零基础教你如何选购智能马桶

惊奇!英国动物园一黑熊用布条蘸水给自己洗澡

ELLEMEN:日常羡慕——为什么成都人这么悠闲

运势来也:本周的你够幸运吗?

我们究竟需要什么样的高考改革?

奇瑞200亿卖身,是转机还是无奈?国产一哥为何沦落至此

肠道状态无小事,医生建议:娇生惯养!

恭喜!孙杨一小时双冠

A队称霸CSGO一年世界排名

This is 最新版 Multi Purpose Wordpress Theme

专注3D打印人工骨,点云生物完成B轮融资